
- SAP BEx - Home
- SAP BEx - Overview
- SAP BEx - Architecture
- SAP BEx - Query Designer
- SAP BEx - Query Designer Features
- SAP BEx - Web
- SAP BEx - Web Integration
- SAP BEx - Analyzer
- SAP BEx - Analysis Functions
- SAP BEx - Objects
- SAP BEx - Accessibility Mode
- SAP BEx - Information Broadcasting
- SAP BEx - Integration With BO
SAP BEx - Objects
In this chapter, we will discuss in detail about working with BEx Objects. We will also learn how to Open and Save Objects.
Business Explorer Working with BEx Objects
In Business Explorer, you can create several objects that comprises to make a web application. In each BEx tool, you can create different objects that perform multiple functions.
BEx Query
A BEx query contains characteristics and key figures that can be used to analyze data in the BW System. These objects in the query are imported from the InfoProvider. These queries are used in the BEx Applications.
You can open BEx Queries directly in the default view in the BEx Web Analyzer or BEx Analyzer and they can be executed to create planning applications and data analysis in the BEx Analyzer.

On the right side, under the Properties pane, you can see the query Properties −
- Description
- Technical Name
- Global Settings
- Type of Variable
- Processing By
- Reference Characteristic
Filters
Filters are used to apply data restrictions and they ensure that certain user groups have limited data access. It is also possible to create multiple filters for an InfoProvider. Filters can be applied on queries in Query Designer or in planning applications.
To apply filters in query, you can drag the characteristics or key figures to a filter pane. These can be further restricted by applying single values, range of values or multiple values.

Variables
In the Query Designer, you can define Variables to pass the value at run time. They can be used in web applications and other queries as a placeholder. To define Variables for any of the object in query, you must open the Variable Editor.
You can open the Variable editor by clicking on the following option in the Query Designer. This option is available in the Query Properties of all the components, where you can pass the constant values.

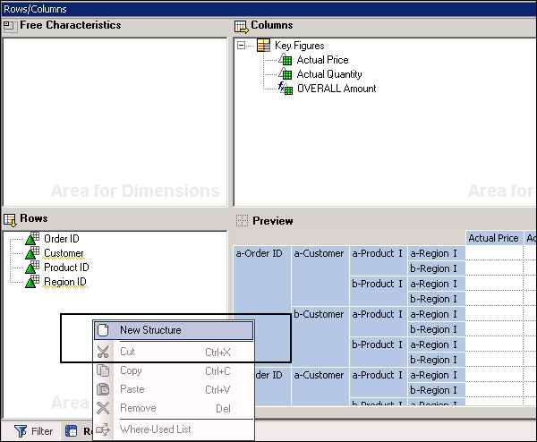
Structure
A structure in a BEx query is used to define the axes framework in a table. When you define structure, it defines the sequence of characteristics and key figures in rows and columns in a BEx query.
To define a new structure, you need to navigate to the Row/Column section in the Query Designer → Select New Structure from the context menu.

Right-click on Structure and go to New Selection. Here, you can add Key figures and characteristics and these can be added to the Preview tab under the Row and Column section.

There are various other objects that you can manage under different Business Explorer Tools.
- Query Views
- Data Providers
- Bookmarks
- Reusable Web Items
- Workbooks
- Broadcast Settings
- Dashboards
Business Explorer Opening and Saving Objects
In the Business Explorer tools, you can open and save the existing objects. You can also reuse the objects that are created in any of the Business Explorer tool.
Saving and Publishing Queries
In the BEx Query Designer, you can save the queries in to your Favorites folder or to the roles in the Query Designer. To save a query, navigate to Save or Save As button as shown in the following screenshot.

You can also publish the queries so that it can be used by other users or can also publish to Portal Content.
To publish a query, you need to navigate to the Publish option in the Query Designer. You can also share a query via the BEx Broadcaster.

Using a transport system, it is also possible to transport the BEx objects.
Saving Filters and Reusing Filters
In the Query Designer, you can save the filter locally or reuse in any other context. To save the filter locally, you can save the query.
To reuse the filter, you need to define a technical name and description of the filter.

In a similar way, you can also save and reuse other objects in a Business Explorer. The following objects can be saved and reused −
- Query Views
- Data Providers
- Bookmarks
- Reusable Web Items
- Workbooks
- Broadcast Settings
- Dashboards
In the next chapter, we will learn in detail about the accessibility mode in SAP Business Explorer.