Article Categories
- All Categories
-
Data Structure
-
Networking
-
RDBMS
-
Operating System
-
Java
-
MS Excel
-
iOS
-
HTML
-
CSS
-
Android
-
Python
-
C Programming
-
C++
-
C#
-
MongoDB
-
MySQL
-
Javascript
-
PHP
-
Economics & Finance
Selected Reading
How to get ER model of database from server with MySQL Workbench?
To get ER model of database from server, you need to first launch MySQL Workbench. The snapshot is as follows −

After that you need to select the “Database” menu −
Database->Reverse Engineer

After that a wizard will open as in the following screenshot. Add the password and press OK twice.

After pressing the OK button, you will get the next wizard and you need to press next button. The following would be visible now −

After that you need to select “Model” menu as I have marked in the above wizard.
Model->Create Diagram from Catalog Objects After selecting the option, you will get the ER model of database.
The following is the screenshot −

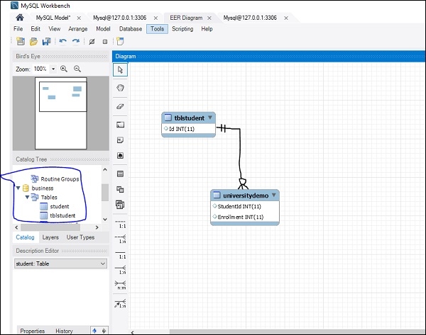
Here is the sample ER diagram of our database −

Advertisements
